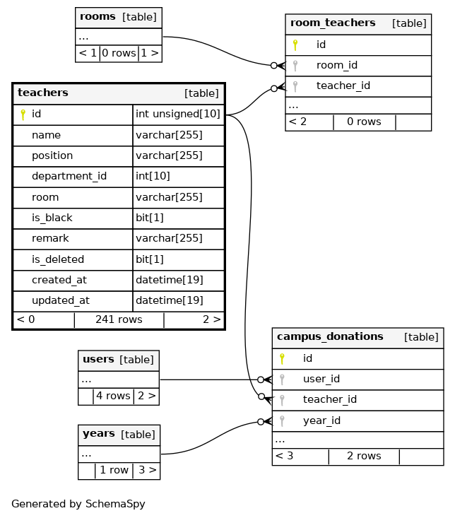
Columns
| Column | Type | Size | Nulls | Auto | Default | Children | Parents | Comments | ||||||
|---|---|---|---|---|---|---|---|---|---|---|---|---|---|---|
| id | INT UNSIGNED | 10 | √ | null |
|
|
||||||||
| name | VARCHAR | 255 | null |
|
|
|||||||||
| position | VARCHAR | 255 | null |
|
|
|||||||||
| department_id | INT | 10 | √ | null |
|
|
||||||||
| room | VARCHAR | 255 | √ | null |
|
|
||||||||
| is_black | BIT | 1 | √ | null |
|
|
||||||||
| remark | VARCHAR | 255 | √ | null |
|
|
||||||||
| is_deleted | BIT | 1 | √ | 0 |
|
|
||||||||
| created_at | DATETIME | 19 | CURRENT_TIMESTAMP |
|
|
|||||||||
| updated_at | DATETIME | 19 | CURRENT_TIMESTAMP |
|
|
Indexes
| Constraint Name | Type | Sort | Column(s) |
|---|---|---|---|
| PRIMARY | Primary key | Asc | id |

